저번 글에서 MySQL 설치,
그리고 버전문제로 인해 오류가 나는 부분으로 인해
삭제후 버전을 다운하여 재설치하는 부분까지 소개를 했다.
이번에는 실질적으로 MySQL과 Athena 서버를 연동하고,
서버가 켜지도록 설정해보도록 하겠다.

우선, MySQL Workbench 8.0 CE 를 실행해준다.

워크벤치가 켜지면
Local instance MySQL80 클릭

각자 설정한 암호 입력 후 OK
(이전 글에서 나는 0000으로 설정했던 암호)

그 다음, Administration 탭으로 가
Users and Privilleges 를 누른다. 그러면 위와같은 화면이 나오는데,
위 화면에서 Add Account (파란색박스 쳐진곳) 버튼을 눌러준다.

그러면 위와같이, 새로운 유저를 추가하는 화면이 나온다.
그럼
Login Name : ragnarok
Limit to Hosts Matching : localhost
Password : ragnarok
위와같이 설정을 해두고 Apply 를 누른다.

그리고 Administrative Roles 탭으로 넘어가
DBA 항목을 체크해준다. 저걸 체크하면 모든 항목이 체크될 것이다.
(해당 과정은 ragnarok 라는 방금 새로 만든 유저 계정에 MySQL 권한을 부여하는 과정이다.)
그리고 Apply 를 누른다. (나는 Apply를 누르고 나서 캡처해서, Apply버튼이 비활성화 되어있다)

이 과정까지 끝났으면,
위 이미지에 빨간색 화살표가 가리키는 곳의 X 를 눌러
Local instance MySQL80 창을 닫아준다.

그러면, Workbench를 처음 켰을때 화면이 나오는데,
여기서 MySQL Connections 옆 + 아이콘을 눌러준다.

그러면 위와같이 New Connection 을 만드는 화면이 나오고
Connection Name 에 ragnarok
Username 에 ragnarok 를 입력하고 OK 를 누른다.

그러면 다시 이런 창이 나올것이다.
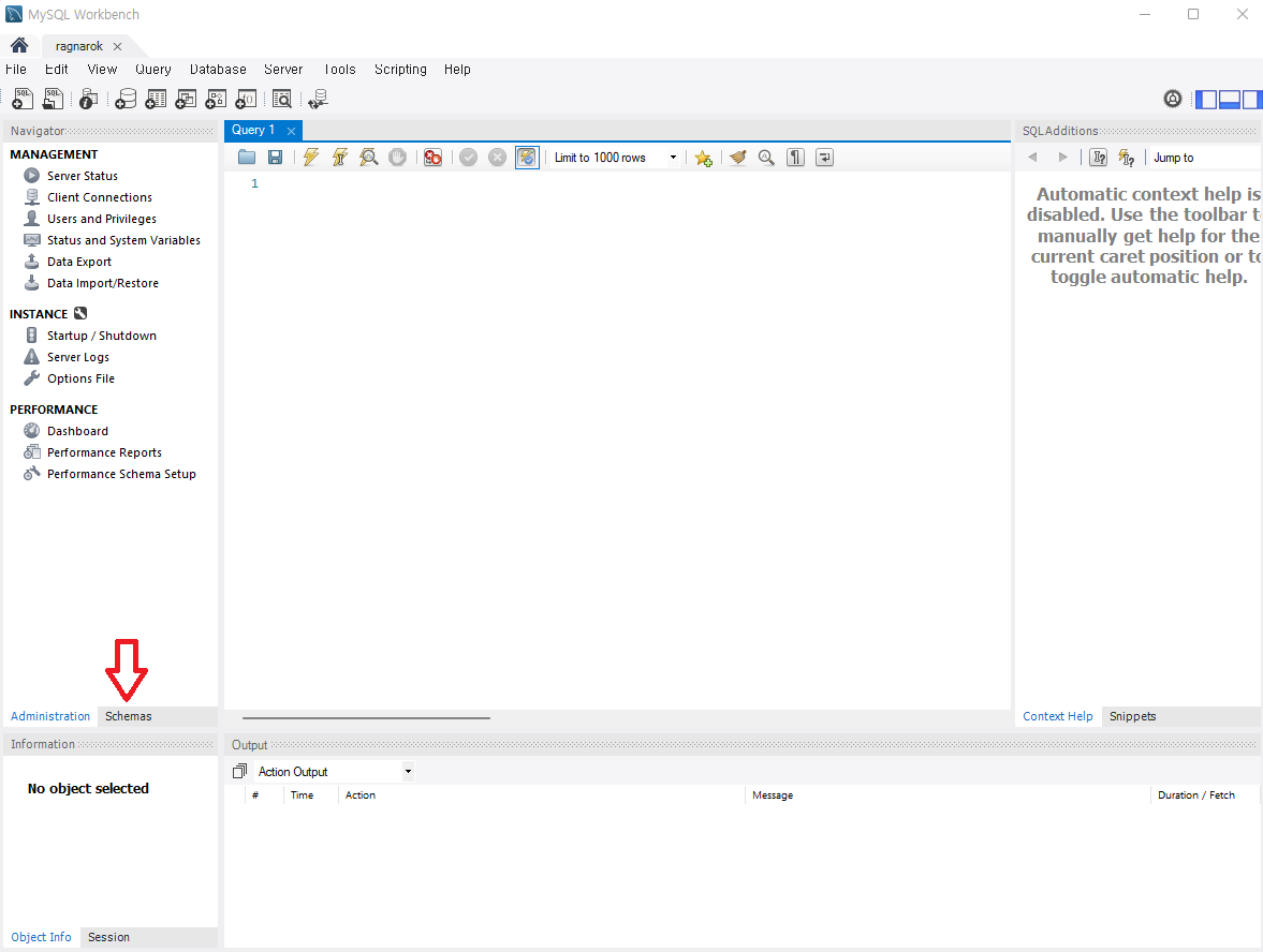
여기서, 왼쪽 Navigator 메뉴 하단에
administration 탭이 선택되어있다면, Schemas 탭을 눌러준다.

그리고 위 이미지에 표시된 드럼통? 같은 아이콘을 눌러준다.

그러면 이런 창이 나오는데,
여기서 Name 을 ragnarok 로 설정하고 Apply 를 누른다.

그러면 이런 창이 나오는데, 그냥 Apply 클릭

또 이런창이 나오는데, 여기서 Finish 클릭

그 다음 왼쪽에 Naviator 를 보면
방금 만든 ragnarok 라는 스키마(드럼통같은거)가 생겻다.
이 ragnarok 스키마를 마우스 오른쪽으로 눌러
Set as Default Schema 를 선택해준다.
(그러면, 선택한 ragnarok 라는 글자가 볼드체(굵은 폰트) 로 바뀔것이다.)

그 다음, 위 이미지에 붉은색 박스가 쳐진 'SQL 열기' 아이콘을 누른다.

그러면 SQL 파일을 선택하는 창이나오는데,
맨 처음 rAthena 를 다운받아 압축을 풀었던 경로로 간다.
rAthena설치폴더 > sql-files폴더
로 들어가면, 위와같이 파일들이 있는데
이중에서 main.sql 파일을 선택하고 열어준다.

그럼 이런 화면이 나오는데, 여기서
붉은색 화살표와 박스로 표시해둔
번개모양 아이콘을 눌러준다.

그러면 하단에 Output 창에
이런식으로 뭐가 막 올라올것이다.

그리고 왼쪽 Navigator로 돌아와,
SCHEMAS 옆 새로고침 버튼을 눌러주면
Tables 에 없었던 항목이 생긴 걸 확인할 수 있다.

이제 다시,
방금 main.sql 파일을 열었을 때 처럼
SQL 열기 아이콘을 또한번 눌러준다.

이번에도
rAthena가 설치된폴더 > sql-files폴더 로 들어와
logs.sql 파일을 열어준다.

그럼 이번에도 이런 창이 나오는데,
다시한번 번개모양 아이콘을 눌러준다.

그러면 또 하단 Output 창에
뭔가가 뜨는것을 확인할 수 있다.

그 다음,
오른쪽 Navigator 창의 Ragnarok > Tables 에서
login 이라는 항목을 마우스 오른쪽으로 클릭 후,
Select Rows - Limit 1000 을 선택한다.

그러면 위와같은 화면이 나오는데
여기서 account_id 1번으로 표시된 곳 옆에
userid 와 user_pass가 각각 S1 , P1 으로 적혀있다.
이걸 임의의 id와 pw로 변경한다.
나는 id에 test1 , pw에 testp1 으로 설정했다. (위 이미지)
그리고 Apply 버튼 클릭.

그러면 또 이런 화면이 나오는데,
Apply 누르고 Finish 눌러서 넘어간다.
여기까지 했으면 MySQL 설정은 모두 끝난것이다.
이제 Athena 서버 설정을 바꿔주어야 한다.

rAthena가 설치된 폴더 > conf 폴더로 들어간다.
그 다음 char_athena.conf 파일을 메모장으로 켠다.

char_athena.conf 파일에서 변경해 줄 부분은 위와같이 4개 이다.
굳이 다른 컴퓨터로 서버를 연결할 일이 없다면 ip 부분은 그대로 나둬도 무방하다.
(127.0.0.1 은 localhost 로, 자신의 컴퓨터를 의미한다.)
ip 를 바꾼다면 앞에 // 는 지워야 된다. (// 는 주석을 뜻한다. 주석의 의미는.... 여기적기는 애매하고, 검색해보기 바란다)

그다음은 inter_athena.conf 파일을 메모장으로 연다.
지금까지 우리는,
MySQL 에서 새로운 유저계정을 추가했을 때,
id와 pw 모두 ragnarok 로 설정하고,
새로 만든 연결에서, 스키마 이름또한 ragnarok 로 설정했다.
나랑 동일하게 설정해온 유저라면 여기서 더 바꿀것이 없지만,
MySQL 에서 새 유저계정 추가를 할 때, id 또는 pw를 ragnarok 가 아닌 다른걸로 설정했다면
여기서, 내가 설정한 id, pw로 바꿔줘야 한다.

마지막으로, map_athena.conf 를 메모장으로 연다.
그리고 아까전 char_athena.conf 를 수정할 때와 동일하게
userid, passwd , 그리고 ip 를 입력해준다.
이제 모든 서버 구동준비가 끝났다.
rAthena가 설치된 폴더로 돌아가,
login-server.exe
char-server.exe
map-server.exe
web-server.exe
파일을 실행시켜준다.

그러면, 이렇게 서버가 켜지는 것을 볼 수 있다.
서버 구축은 이것으로 끝!
'rAthena > rAthena 서버구축' 카테고리의 다른 글
| [rAthena 초보 구축가이드] 4. 데이터베이스 구축과 연동(MySQL 설치) (0) | 2022.09.18 |
|---|---|
| [rAthena 초보 구축가이드] 3. 서버 실행 프로그램 만들기(빌드, 컴파일) (0) | 2022.09.18 |
| [rAthena 초보 구축가이드] 2. rAthena 다운받기 (0) | 2022.09.18 |
| [rAthena 초보 구축가이드] 1. 시작하기에 앞서.. (0) | 2022.09.18 |